PARMENIDES – Plug & plAy EneRgy ManagEmeNt for hybriD Energy Storage
Hybrid energy storage systems (HESS) are responding to the evolving nature of energy systems and have the potential of enabling greater flexibility in energy communities (EC). Understanding and leveraging EC members’ energy-related behaviors, preferences, and constraints can enhance this potential. The PARMENIDES Project aims to develop an interoperable and secure ontology-based Energy Management System for HESS (EMS4HESS) suited for ECs with energy storage technologies, with a focus on the electricity and heating domain, so they can offer flexibility services to the grid, while finding a balance between stakeholders’ individual and collective objectives.

Project summary
The project PARMENIDES (no. 101096453) is a Horizon Europe project in which KTH Royal Institute of Technology is co-developing and testing an Energy Management System for Hybrid Energy Storage Systems (EMS4HESS). Particularly, the Swedish pilot at KTH will demonstrate and evaluate flexibility strategies that account for end-user preferences and technology-specific constraints. Pilot activities are made possible by the Department of Energy Technology ( EGI ) and the KTH Live-in-Lab ( KTH-LiL ) at the School of Industrial Engineering and Management ( ITM ), where historical and real-time energy demand, supply, and storage, as well as energy-related behavior data from the KTH-LiL are used to improve control algorithms tested at the EGI Division of Applied Thermodynamics and Refrigeration ( ETT ) laboratory.
Funded by:
Project funding is provided by the
European Commission
.
Time period:
January 2023 to December 2025
Project partners:
Austrian Institute of Technology
European Distributed Energy Resources Laboratories (DERlab)

Background
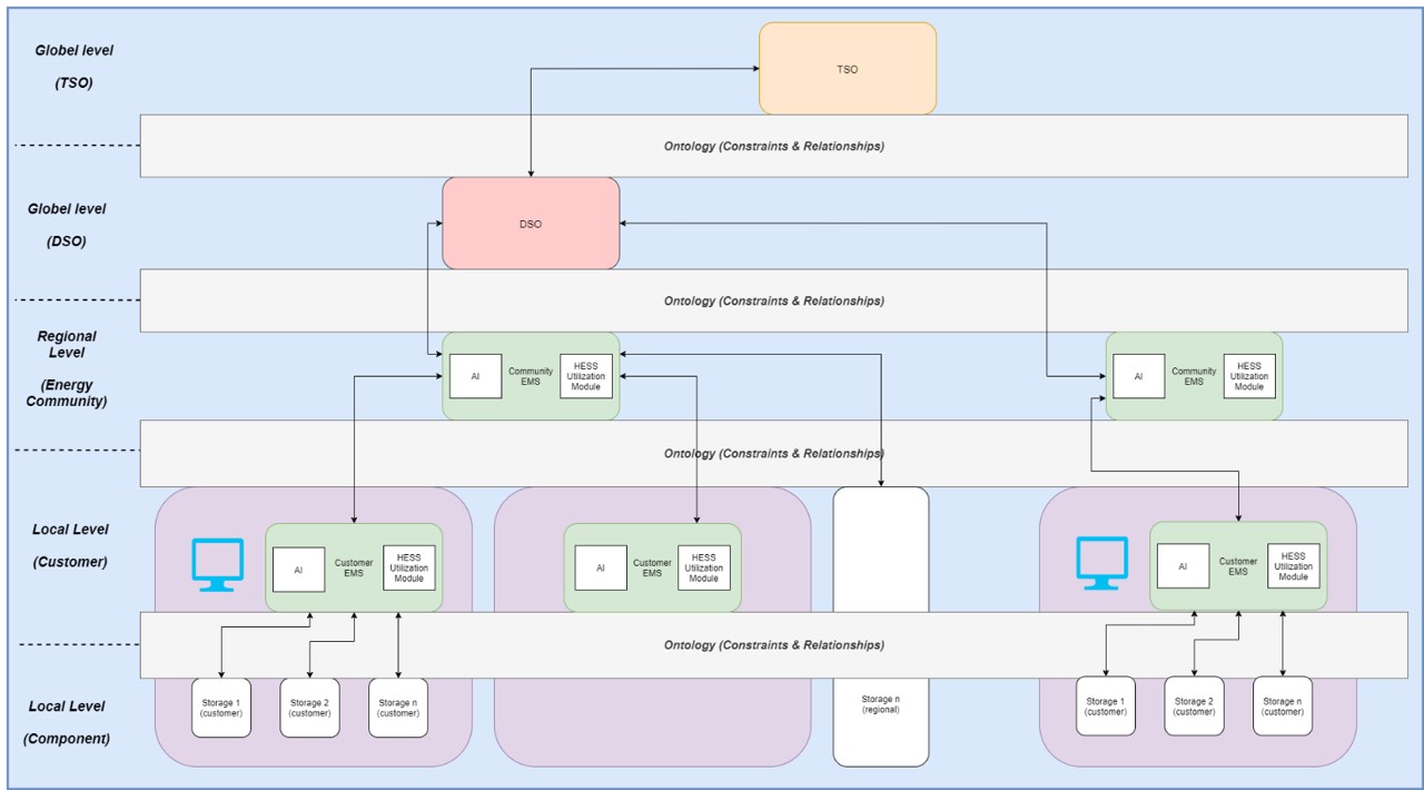
The ongoing energy transition from mostly centralized generation to a distributed system with bidirectional energy flows has led to the increase in the adoption of renewable energy and abating CO2 emissions. At the same time, it also introduced greater volatility in the grid that needs to be managed, thereby requiring the availability of flexibility services. From the demand side, these include time-of-use (ToU) optimization, peak shaving, self-balancing, and provision of emergency power supply – all of which can be facilitated by integrating and utilizing energy storage technologies. Given the varying flexibility required by grid operators and service providers, activating these services at different aggregation levels is desirable. The formalization of energy communities (EC) by the European Union through RED II and IEMD has made it possible for customers in the residential sector to actively participate in the provision of flexibility services.
To support the increasing complexity of energy systems, numerous digitalization activities have been taking place, which have at the same time resulted in the fragmentation of existing Internet-of-Things (IoT) platforms, protocols, and standards. This has led to the need for cross-platform (e.g., among various manufacturers), cross-domain (e.g., electricity, heating, mobility), and cross-level (e.g., component, customer/local, community/regional) interoperability to effectively enable flexibility services. Initiatives to address this interoperability gap include Smart Applications Reference (SAREF) suite of ontologies and the SAREF-based Semantic Interoperability Framework (SIF) developed under the Horizon InterConnect project . However, both have not yet covered the topics of energy communities and energy storage.
Although activating and offering flexibility in ECs through digital technologies is a viable approach, it is still the end-users, i.e., customers, who consume energy and make decisions. Flexibility requests from the grid often come with an intention to achieve optimal operation from a system level, which on the other hand leads to sub-optimal circumstances for its customers. In the case of residential customers and energy communities, this may mean trade-offs in terms of comfort, costs, system efficiency, and other performance indicators. Additionally, the ability to offer flexibility with energy storage technologies is often constrained by storage characteristics and their capabilities to respond to flexibility requests at different time scales. It has been noted that neglecting or the lack of understanding of these trade-offs may lead to higher costs and/or significant delays in scaling up existing technical solutions.
Therefore, the PARMENIDES project aims to contribute to the development of an energy management system (EMS) that addresses the abovementioned gaps in interoperability, hybrid energy storage operation and control, and trade-off exploration in the context of energy communities.
Aim and objectives
In KTH, specifically, the overall aim is to contribute to the development of operation algorithms for the EMS for Hybrid Energy Storage Systems (EMS4HESS) and the definition of the ontology from which it will be based, and fine-tune them through an implementation and demonstration at the KTH LiL and EGI-ETT Lab.
Below are the objectives for the KTH pilot:
1. Evaluate residents’ energy-related values and behavior and their responses to behavioral shifting strategies intended to enable their energy flexibility potential.
2. Observe response times of different energy storage technologies based on possible flexibility request scenarios.
3. Develop and implement an algorithm that will enable trade-off exploration and exploitation in the control of a hybrid energy storage system, while accounting for both technical and behavioral constraints.
